Στο σημερινό, σύνθετο τεχνολογικό περιβάλλον, επιχειρήσεις και οργανισμοί κάθε μεγέθους προσπαθούν να αξιοποιήσουν τη γνώση που κρύβεται σε δεδομένα που αποθηκεύονται από εφαρμογές σε βάσεις δεδομένων, τόσο παραδοσιακής, σχεσιακής μορφής, όσο και πιο σύγχρονες, όπως οι NoSQL databases / ή περιβάλλοντα Big Data κατασκευαστών όπως είναι η Snowflake, η Databricks και άλλοι. Η CyberStream, προχωρώντας σε μια νέα στρατηγική συνεργασία με τη DBeaver, διαθέτει στην αγορά την ομώνυμη πλατφόρμα μοντελοποίησης βάσεων δεδομένων, που προάγει τη βέλτιστη διαχείρισή τους και υποστηρίζει τη νέα τεχνολογική τάση υλοποίησης σύγχρονων βάσεων σε περιβάλλοντα υπολογιστικού νέφους, όπως είναι το Azure της Microsoft, το AWS της Amazon, το Google Cloud, κ.α.

H πλατφόρμα DBeaver συγκεντρώνει χαρακτηριστικά, όπως:
- Σύνδεση με τις περισσότερες βάσεις δεδομένων,
- Υποστήριξη βάσεων δεδομένων NoSQL/BigData,
- Ενσωμάτωση drivers για τις περισσότερες βάσεις δεδομένων,
- Αυξημένα χαρακτηριστικά ασφαλείας,
- Data viewer & editor,
- Mock data generator,
- SQL Editor,
- Visual Query Builder,
- Metadata browser,
- Data transfer,
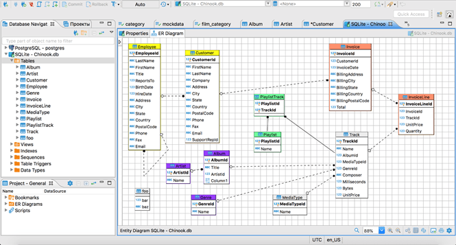
- Διαγράμματα ER,
- Αναζήτηση σε δεδομένα και σε μετα-δεδομένα,
- Σύγκριση δομών βάσεων δεδομένων, κ.α.
Το εργαλείο της DBeaver συμπληρώνει στρατηγικά τις λύσεις και υπηρεσίες που προσφέρει η CyberStream στην περιοχή των Enterprise Databases και προσθέτει ένα κρίσιμο εργαλείο υψηλής εξειδίκευσης στη διάθεση των πελατών της που προσανατολίζονται στην βελτιστοποίηση των διαδικασιών διαχείρισης, τεκμηρίωσης και μοντελοποίησης των δεδομένων τους.





